http://2cyr.com/decode/?lang=ru
http://www.artlebedev.ru/tools/decoder/
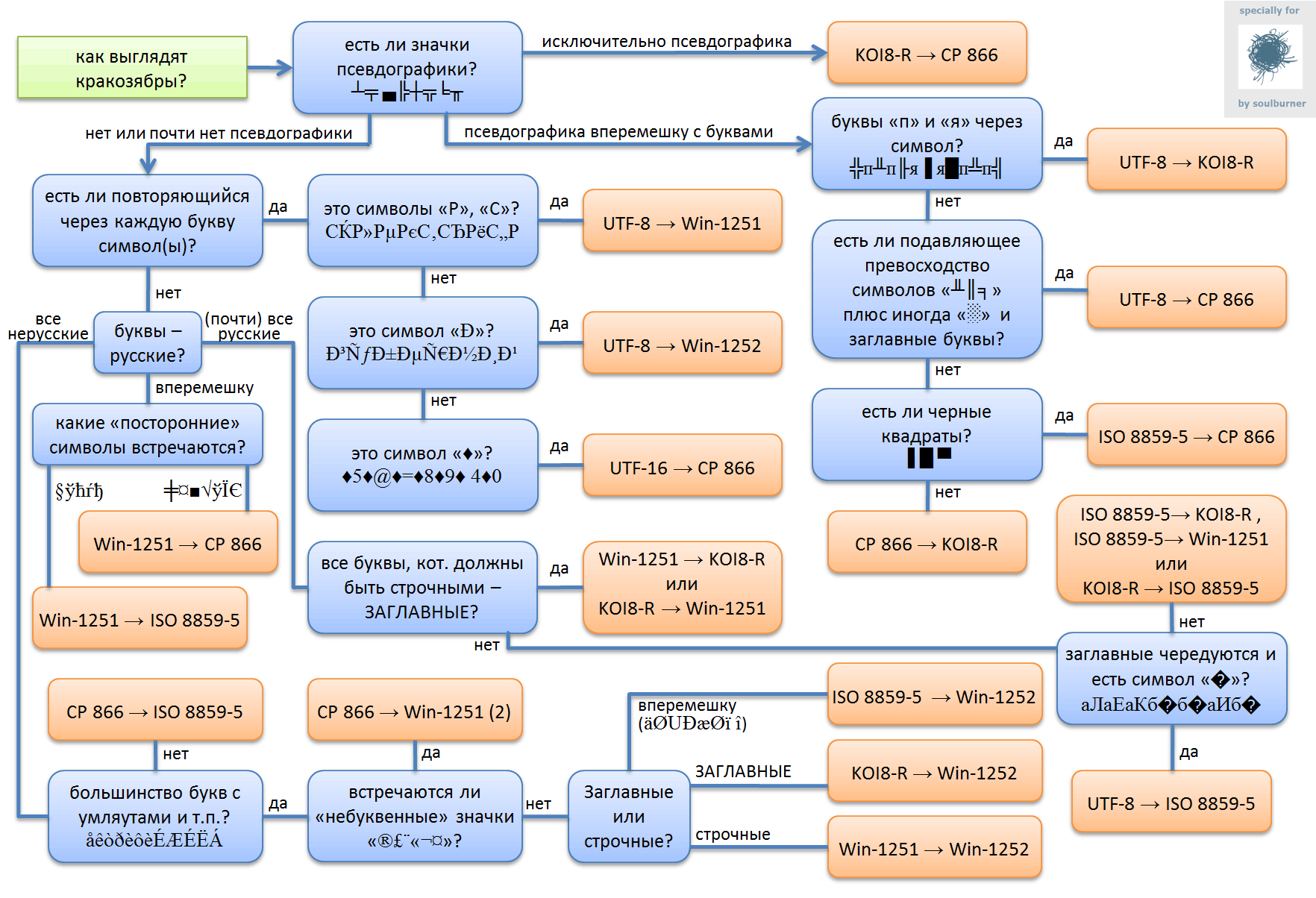
http://habrahabr.ru/post/147843/

codepages.zip
2012-07-16, Без рубрики
Метки
.htaccess 0x10c 1c 1984 4444 4445 adblock ahci android apache asrock aten ati avconv backup banksters bareket bash bicycle black humor boot brilliant buffer calc caveats chmod co co-prompt coding coffeescript config configuration connection reset by peer cron CS1734B cups cyanogenmod cyanogenmod 7 d-link dd debian deluge dir-655 direct distortion dlink english exim ffmpeg find firefox firegestures formatting framework freebsd fstab ftp fuckup Get da water nigguh! It's goin' down! Damn motherfuckin' bootleg fireworks shit! gnome gnome-terminal gnupg god why? google greasemonkey grub guid hillarious hp hp must die http_referer i2p ide javascript json json5 KVM KVM-Switch KVM-переключатель laserjet 1200 leaserig leaserig.net libreoffice libreoffice-basic linux Linux / UNIX logging lua macros mammoth shit metaweblog microsoft microsoft must die minecraft minetest msi must die mysql network manager nodejs npm nvm online online task organizers OpenBSD opencart opensource outproxy panasonic paranoid pdf perdoling php phpunit portfusion postgresql pptp printer proftpd promises proprietary proxy psql pulseaudio pv q qiwi QoS querystring RAGEPOST rar RDP regex rsync sad but true samba sata scam sed не нужен selenium server skype smbd sound soundconverter spork sql sqlite sqlite3 ssh sshd sshfs ssl starforge streams stylish sublime text 2 svn tainted task organizer task organizers text editors thunderbird timeouts tor torrents translit tvrain ubuntu ubuntu 12.04 LTS ui unionfs unionfs-fuse unix unrar unzip uuid vlc VPN why I hate lua windows windows 7 windows must die windows xp wordpress wtf xargs xfce xfreerdp xmlrpc xp xubuntu xubuntu 12.04 yandex youtube z68 zip БЕШЕНСТВО Дать мне денег Доброе утро Жюмшют 1с писать Исследования Космос Кто не служил - тот не мужик! Личное Не рекомендую ОС Падение рима СБПЧ Технологии Юмор ЯРОСТЬ агностицизм анекдот анекдоты анонимизация анонимность атеизм аудиофилия баги шуманит бандиты банки безвыходность безопасность безумие безысходность бессмертие бесцельное убийство времени и сил бляди блядофорточки блядский цирк боря нуралиев - агент zog брак бредни словарефилов быдлокод быдлокодинг быдлоэс валюта вера вещи которые я не понимаю вещи которые я постил раньше но боженька решил их втайне от меня удалить чтобы наполнить мою жизнь бессмысленными страданиями водители вомпиры воры вымогатели выродки где бы вы ни были гемморой гениально главпетухи гниение говно говнокод говномсскюль говнофаервол говноэс говноэськюэль горе горжусь россией горите в аду суки государство грабители грабят гуглошкольники не осилили дави венду деньги детские неожиданности джизусус директ драйвера дураки ебанутым нет покоя еб твою мать ебучие чудеса естественный отбор женщины жизненный опыт жулики заебали заебало уже это все занудство затухание заёбы золотые слова и вот на это я трачу свою жизнь идеи идиоты идите нахуй изобретем-ка мы велосипед инвентаризация индусы инновации инструкции информация используй линукс казакша казахи кнопка нажимать косолапость костыли кракозябры криворукие криворукие мудоёбы криворукость криптография кулибины ленивые гуглошкольники не могли сделать функцию duplicate ленивые скоты лень теги писать личность луникс любовь люмикс мальчики мама зачем ты родила меня маринер-10 мартышкин труд медленная смерть гугла меркурий молодежный сленг мракобесие мудаки мудаки криворукие из ATI все сломали мудрость мыло мысли о вечном наркомания среди детских писателей на самом деле нет насилуют нахуй ненавижу блядь никогда не звоните мне нихуя ничего не работает в новой версии ну кто так делает няшная хрень обрезание одинес однострочник окошечки онлайн-органайзеры оружие отсутствие мозгов и совести у разработчиков отчаяние охуеть очевидные вещи паника паразиты параша параша ебучая педерасты переводы печалька печать пидарасы пизда рулю пиздец пиздос планирование погибель подсознание пожиратели сил и времени позорище политика помогите пословицы и пословицы почему google говно почему с mysql необходимо завязывать правоторговля предсказание принтеры причины по которым я ненавижу lua проблемы программирование продажа оружия произношение психологические проблемы религия решение россия свободная продажа оружия скачать скольжение скотоложество скрипты словарь дибила смехуечки смехуи смысл смысл жизни сны советы сознание сон сонник с первого раза не заработаю - не ждите сраная винда срань стихи страдание страх стыд судьба империи сука суки супружеская измена счастье такое таможня телефонный спам телефоны технологии 21 века тотем транслитерация тупиздячество тюремные татуировки убивают удивительное рядом ужас уже второй час ночи мать вашу ужоснах уныние уроды философия финансы флешки фонетический кретинизм форматирование фриланс хешельме-бешельме! цензура часто забываемые истины через жопу чмод чтобы вы ни делали шифрование школа шутки юмора эволюция элегантные архитектурные решения эс эффективный менеджмент эх юмор я я дятел я не понимаю я не понимаю как это работает ёбаная хуита ёбаный бред ёб вашу мать